MarkTab — это программа для контроля и учёта маркированной продукции, такой как: Пиво на розлив, Весовая молочная продукция (а именно весовой сыр, БЗМЖ).


Как зайти в MarkTab

На данный момент существуют два способа зайти в MarkTab:

  1. В режиме регистрации (там где отображается товар) нужно нажать одновременно комбинацию клавиш Alt и Z
  2. В режиме Супервизора (там, где можно перейти в режим регистрации или Выйти в ОС) нажать на нужный пункт «MarkTab«

После чего откроется программа MarkTab.


Вкладка «Пивные краны»

Во вкладке «Пивные краны» доступна следующая информация:

Номер крана, Наименование пива на данном кране, Объем кега, Кол-во проданного, Остаток в кеге, Срок годности и Статус.

Для разъяснения видимой информации можете зайти в Справка > Помощь


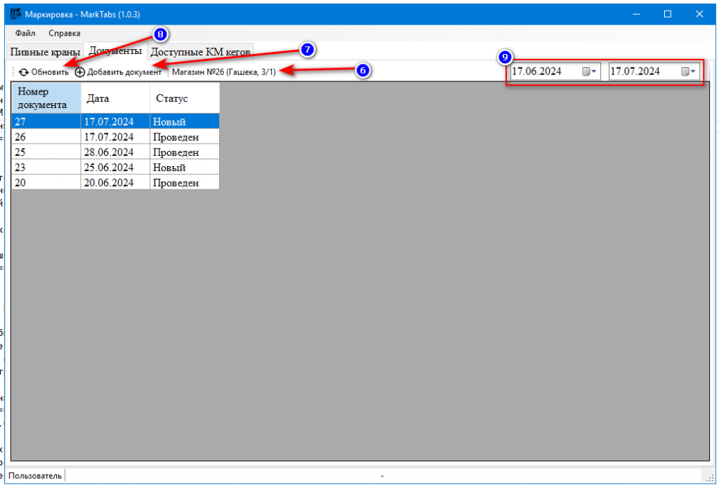
Вкладка «Документы»

Вкладка документы требуется для ведения учёта маркируемых позиций (Пиво розлив, Сыр весовой).

Для каждого вида маркируемой продукции требуется создание отдельных документов. (Пиво на розлив — 1 документ, Сыр весовой — 2 документ)

Создание документа

Для добавления документа со списком маркируемой позиции нужно нажать «Добавить документ» (Цифра 7 на изображении), при этом под цифрой 6 должен отображаться адрес вашего магазина.

После нажатия на кнопку «Добавить документ» появится форма для ввода

Примечание: В поле для ввода КМ (цифра 10) должна быть установлена активность (т.е. мигать палочка). Если поле для ввода (цифра 10) нету, то просто сканируем КМ.
Так же смотрим что бы была английская раскладка

Производим сканирование кодов маркировок. В случае успешного ввода КМ и проверки (происходит автоматически) в честном знаке, КМ появится в таблице (цифра 13). После того как закончили всех КМ обязательно нажимаем кнопку «Провести и закрыть«(цифра 11), так как данная кнопка производит привязку введённых вами КМ к вашему магазину.

Если вы не закончили ввод КМ но требуется выйти из программы то нажимаем кнопку «Сохранить и закрыть» (цифра 12)


Вкладка «Доступные КМ кегов»

Данная вкладка предназначена для отображения КМ в случаи их утери или порчи.

Для получения доступных КМ нажимаем кнопку «Запросить доступные марки». И если в базе будут присутствовать коды маркировок которые не просрочены, не проданы, не заблокированы и не присутствуют уже на кранах, то появятся в таблице (цифра 15). Что бы получить изображение кода маркировки нажимаем на нужную вам позицию и справа отобразится КМ (цифра 16)